captcha-killer
使用burp插件captcha-killer识别图片验证码
0x01 开发背景
说起对存在验证码的登录表单进行爆破,大部分人都会想到PKav HTTP Fuzzer
,这款工具在前些年确实给我们带来了不少便利。反观burp一直没有一个高度自定义通杀大部分图片验证码的识别方案,于是抽了点闲暇的时间开发了captcha-kille,希望burp也能用上各种好用的识别码技术。其设计理念是只专注做好对各种验证码识别技术接口的调用!
说具体点就是burp通过同一个插件,就可以适配各种验证码识别接口,无需重复编写调用代码。今天不谈编码层面如何设计,感兴趣的可以去github看源码。此处只通过使用步骤来说明设计的细节。
0x02 Step1:将获取验证码的数据包发送到插件
使用burp抓取获取验证码数据包,然后右键captcha-killer
-> send to captcha panel
发送数据包到插件的验证码请求面板。
将请求验证码数据包发送到插件

然后到切换到插件面板,点击获取即可拿到要识别的验证码图片内容。
请求获取验证码

注意:获取验证码的cookie一定要和intruder发送的cookie相同!
0x03 Step2:配置识别接口的地址和请求包
拿到验证码之后,就要设置接口来进行识别了。我们可以使用网上寻找免费的接口,用burp抓包,然后右键发送到插件的接口请求面板。
将接口调用请求发送到插件

然后我们把图片内容的位置用标签来代替。比如该例子使用的接口是post提交image参数,参数的值为图片二进制数据的base64编码后的url编码。那么Request template
(请求模版)面板应该填写如下:
接口请求模版设置

ID
标签
描述
1
<@IMG_RAW></@IMG_RAW>
代表验证码图片原二进制内容
2
<@URLENCODE></@URLENCODE>
对标签内的内容进行url编码
3
<@BASE64></@BASE64>
对标签内的内容进行base64编码
最后点击“识别”即可获取到接口返回的数据包,同时在request raw
可以看到调用接口最终发送的请求包。
模版被渲染为最终的请求

0x03 Step3:设置用于匹配识别结果的规则
通过上一步我们获取到了识别接口的返回结果,但是插件并不知道返回结果中,哪里是真正的识别结果。插件提供了4中方式进行匹配,可以根据具体情况选择合适的。
ID
规则类型
描述
1
Repose data
这种规则用于匹配接口返回包内容直接是识别结果
2
Regular expression
正则表达式,适合比较复杂的匹配。比如接口返回包{"coede":1,"result":"abcd"}
说明abcd是识别结果,我们可以编写规则为result":"(.*?)"\}
3
Define the start and end positions
定义开始和结束位置,使用上面的例子,可以编写规则{"start":21,"end":25}
4
Defines the start and end strings
定义开始和结束字符,使用上面的例子,可以编写规则为{"start":"result\":\","end":"\"\}"}
通过分析我们知道,接口返回的json数据中,字段words
的值为识别结果。我们这里使用Regular expression
(正则表达式)来匹配,然后选择yzep
右键标记为识别结果
,系统会自动生成正则表达式规则" (.*?)"\}\]
。
设置匹配方式和自动生成规则

注意:若右键标记自动生成的规则匹配不精确,可以人工进行微调。比如该例子中可以微调规则为"words"\: "(.*?)"\}
将更加准确!
到达这步建议将配置好常用接口的url,数据包已经匹配规则保存为模版,方便下次直接通过右键模板库
中快速设置。同时插件也有默认的模版供大家使用与修改。
保存设置好的配置,方便下次快速配置

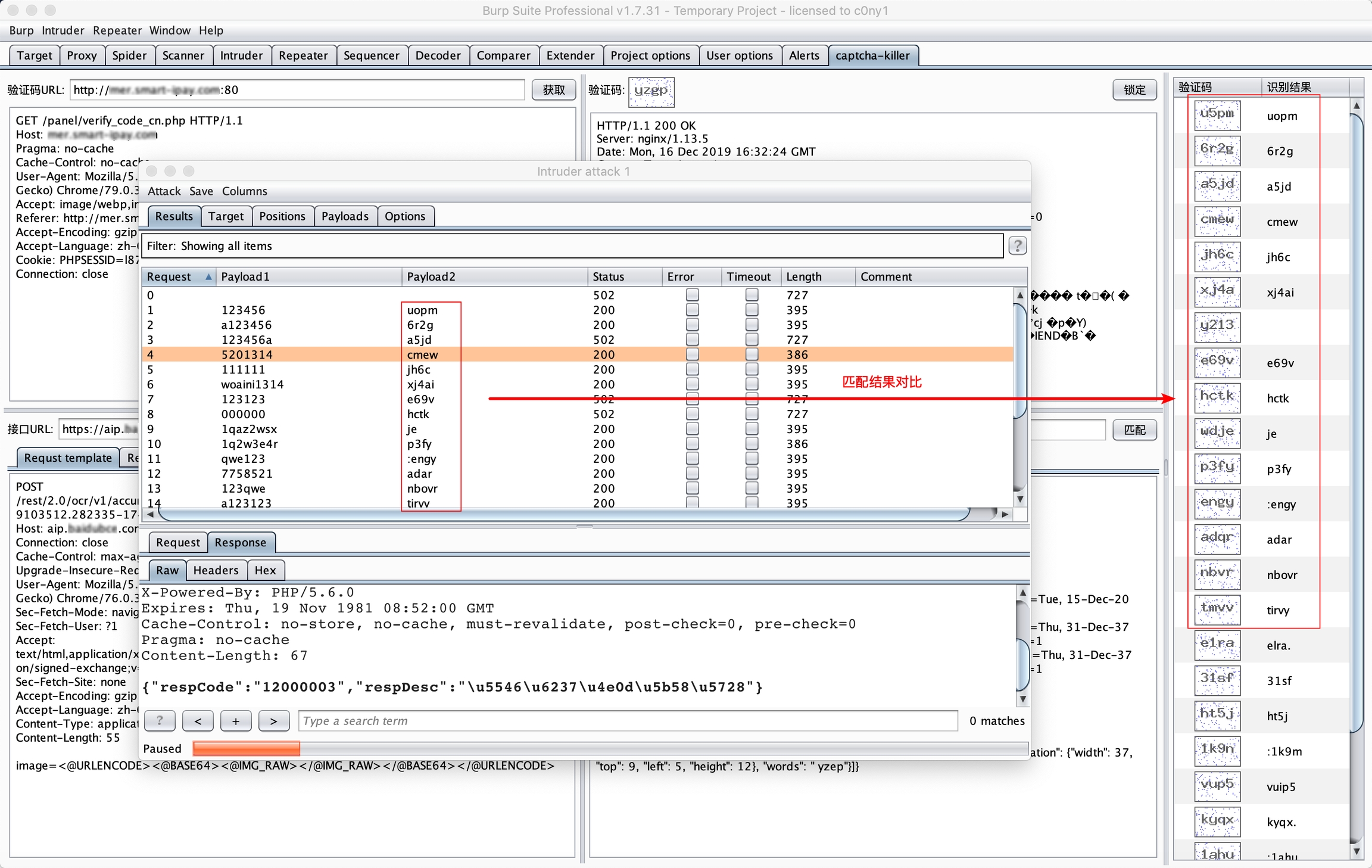
0x04 Step4:在Intruder模块调用
配置好各项后,可以点击锁定
对当前配置进行锁定,防止被修改导致爆破失败!接着安装以下步骤进行配置
设置Intruder的爆破模式和payload位置

验证码payload选择有插件来生成

进行爆破,可以通过对比识别结果看出识别率

最后更新于
这有帮助吗?